We bring you a new Instant Team

Version 6.11.2

We are still working to make your work in the Instant Team clear, so that you always have deadlines available and the functions are as useful as possible for you. That's why we're constantly improving the application. We are now coming up with a new version 6.11.2. Read about the latest update.

Image not found

Advanced help

Don't know what some fields in Instant Team are for? How exactly does planning or workflow work? You no longer need to look for a detailed explanation of individual functions in the manual, as its content has been transferred to the context-sensitive help and is thus immediately available with a single press of the F1 key.

Easy substitution of resources in the project

Has the project team changed and you need to transfer all tasks assigned to some resources to other resources? You can easily do this in the new version.
Image not found
Image not found

Free buffer visualization in critical path analysis

The critical path analysis is now even more illustrative, because for tasks with a free buffer, it also shows the latest possible task implementation time in the Gantt diagram, which will not lead to the delay of successors.

Resize images in formatted text

Image inserted into text in Instant Team seems too big or small? You no longer need to reduce or enlarge it outside of Instant Team and insert again, you can easily change the size with the mouse directly in Instant Team.
Image not found
Image not found

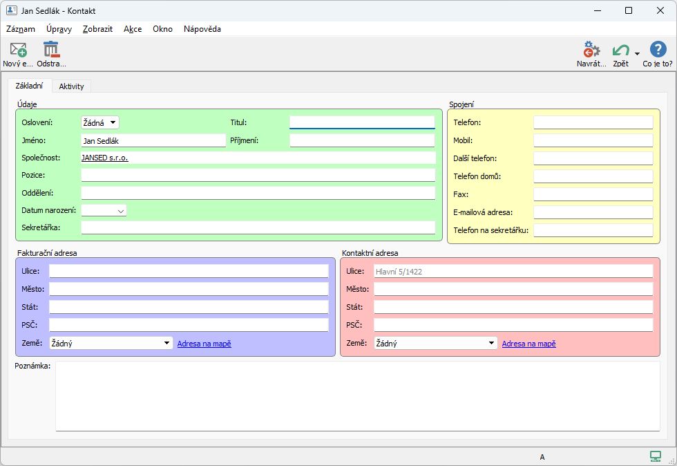
Coloring of field groups in windows

Do you also like to improve the clarity of data in Instant Team with conditional color formatting? Then you will certainly find it useful that you can also conditionally color groups of fields in record windows.

Easy service request splitting

Did the technicians come back from an intervention where they couldn't resolve the entire service request? Do you need to close and invoice the already implemented part and deal with the rest later? In the new version of Instant Team, you can convert an unfinished part of a request into a new one by pressing one button.
Image not found