Přinášíme vám nový Instant Team

Verze 6.11.2

Stále pracujeme na tom, aby byla vaše práce v Instant Teamu přehledná, abyste měli termíny vždy po ruce a funkce pro vás byly co nejužitečnější. Proto aplikaci stále vylepšujeme. Nyní přicházíme s novou verzí 6.11.2. Přečtěte si o nejnovější aktualizaci.

Obrázek nebyl nalezen

Rozšířená nápověda

Nevíte, k čemu slouží některé kolonky v Instant Teamu? Jak přesně funguje plánování či workflow? Podrobné vysvětlení k jednotlivým funkcím již nemusíte hledat v příručce, protože její obsah byl přenesen do kontextové nápovědy a je tak dostupný okamžitě, na jedno stisknutí klávesy F1.

Snadná náhrada zdrojů v projektu

Změnil se Vám projektový tým a potřebujete přenést všechny úkoly přiřazené některým zdrojům na jiné zdroje? V nové verzi toto snadno provedete.
Obrázek nebyl nalezen
Obrázek nebyl nalezen

Vizualizace volné rezervy v analýze kritické cesty

Analýza kritické cesty je teď ještě názornější, protože u úkolů s volnou rezervou zobrazuje v Ganttově diagramu i nejzazší možnou dobu realizace úkolu, která nepovede ke zpoždění následníků.

Úprava velikosti obrázků ve formátovaném textu

Obrázek vložený do textu v Instant Teamu se zdá příliš veliký nebo malý? Už ho nemusíte zmenšovat či zvětšovat mimo Instant Team a vkládat znovu, ale změnu velikosti provedete snadno myší přímo v Instant Teamu.
Obrázek nebyl nalezen
Obrázek nebyl nalezen

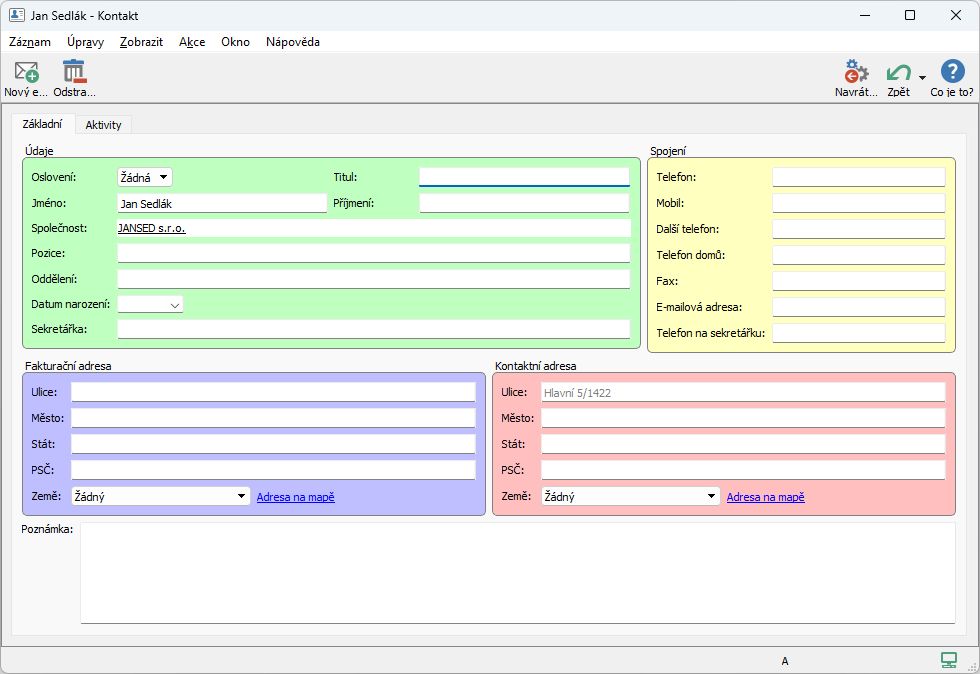
Obarvování skupin polí v oknech

Také si rádi vylepšujete přehlednost dat v Instant Teamu podmíněným barevným formátováním? Pak Vám jistě přijde vhod, že nově můžete podmíněně obarvovat i skupiny polí v oknech záznamů.

Snadné rozdělení servisního požadavku

Technici se z výjezdu vrátili s tím, že se nepodařilo na místě vyřešit celý servisní požadavek? Potřebujete již realizovanou část uzavřít a vyfakturovat a zbytek řešit později? Nově nedokončenou část požadavku převedete do nového stiknutím jednoho tlačítka.
Obrázek nebyl nalezen